JET的驗證體係是進行產品測試的系統,以確保符合基於“電網互連技術要求指南”(目前電力質量的電網互連技術要求指引和技術要求的官方解釋)制定的JET驗證測試標準“電力公用事業法”下的電氣設施)和“電器材料安全法”等,並進行工廠檢查,確保可以繼續生產與該型號相當的產品,然後通過驗證產品。
為了保障家庭用小型分佈式發電系統的安全和平滑並網程序的主要目的,JET接受小型分佈式發電系統並網逆變器(功率調節器)的製造商,分銷商和進口商的應用(以下簡稱被稱為“並網設備”),並在進行驗證測試和工廠檢查後發出驗證
與網格間連接驗證過程相關的測試方法涉及編制每個系統的常見項目的測試方法的一般規則以及描述每個系統的各個測試項目的測試方法。
| 編號 | 標準 | 內容 |
|
|
JIS C 8800 | 指定適用於所有類型的燃料電池和磷酸燃料電池電力系統的術語 |
|
|
JIS C 8826 | 電網互聯小型燃料電池電力系統功率調節器測試方法 |
|
|
JIS C 8851 | 小型燃料電池電力系統和年度能源的11種模式能效測量方法 |
|
|
JIS C 62282-3-1 | 固定燃料電池電源系統 - 安全 |
|
|
JIS C 62282-3-2 | 固定式燃料電池電力系統試驗方法 - 性能 |
|
|
JIS C 62282-3-3 | 固定燃料電池電源系統 - 安裝 |
|
|
JIS C 62282-5 | 便攜式燃料電池電源 - 安全 |
驗證測試包括並網逆變器的各種保護功能的功能驗證,如配電線問題,停電,發電系統問題等時發電系統與電網系統的自動分離以及性能測試對變頻器直流輸入變化的穩定性和環境抵抗力,負載變化或電源系統等的其他干擾等。測試可以分為以下12種類型,總共有50個測試細節。
1. 施工試驗
2. 絕緣性能(絕緣電阻,工頻耐受電壓,雷電衝擊耐受電壓)
3. 保護功能(模擬輸入測試:交流過電流,直流過壓和欠壓,直流分量檢測,實際運行測試:交流過電壓和欠壓,上升和下降,反向電流防止,反向充電防止,頻率反饋功能,步進注入功能,防孤島1,防孤島2,再通電後的固定時間關閉塊,瞬時(不平衡)過
電壓,電網連接所需保護功能的保護等級和工作時間(電壓,頻率異常,孤島保護功能等)應在規格範圍內。
4. 穩態特性(交流電壓跟隨,頻率跟隨,運行功率因數,輸出諧波電流,漏電流,升壓抑制功能,溫升,軟啟動功能)
基本功能如變頻器對配電線路的輸出功率因數和電流失真水平應在規格範圍內。
5. 瞬態響應特性(突發輸入功率變化,電網電壓突然變化,電網電壓相變(10度),電網電壓相變(120度),電網電壓不平衡)
。突發事件中變頻器輸出功能太陽輻射或配電線路電壓變化應穩定。
6. 外部故障(交流短路,瞬時電壓降,負載中斷)瞬時電壓下降時
變頻器輸出的功能應穩定。
7. 電磁輻射(輻射干擾,傳導干擾)
變頻器不得對外界產生無線電噪聲,傳導干擾等不良影響
8. 電氣環境阻抗(電網電壓失真電阻,電網電壓不平衡,浪湧抗擾度,不平衡,其他5項)
變頻器由於配電線路電壓失真,浪湧電壓或其他外部噪聲而不具有無功故障。
9. 環境濕度(濕度,濕度 - 凍結循環,
濕度)應保持變頻器在駐紮環境(濕度條件)下的絕緣性能。
10. 耐用
性應確保開關等機械運動部件的性能。
11. 零件故障
12. 隔離操作
1. 用於光電發電系統photovoltaic power generation systems,燃氣發動機熱電聯產機組gas engine cogeneration units或固定式小型燃料電池發電系統的產品fixed small fuel cell power generation systems。
2. 產品符合併網對配電線路的要求。
3. 光電(PV)發電系統Photoelectric (PV) power generation system:輸出功率小於20kW
4. 用於光電發電系統的多並網的產品Multi-grid products for photovoltaic power generation systems:輸出功率小於6kW。
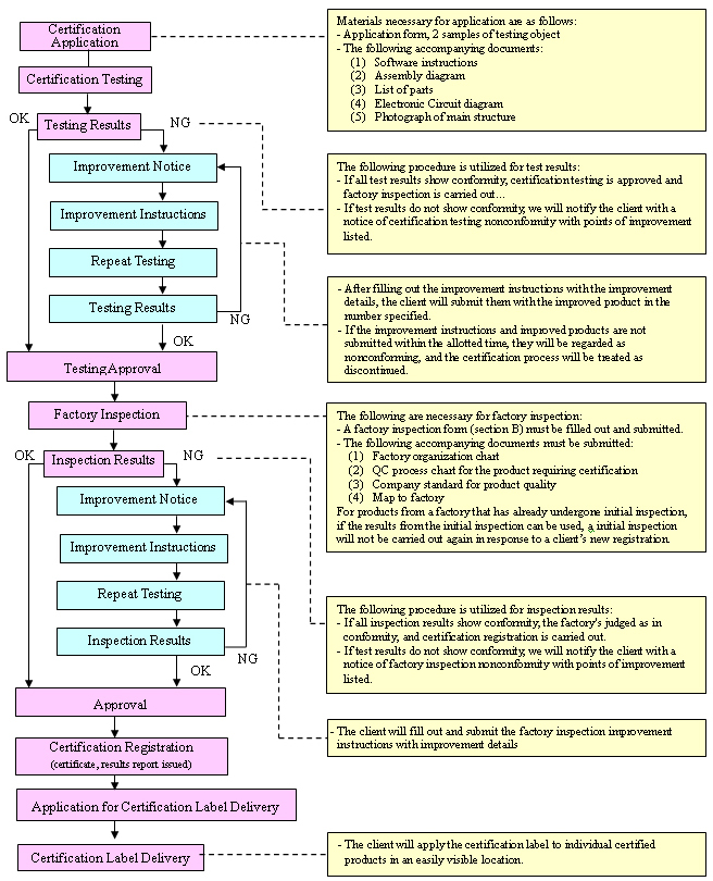
驗證申請要求申請人提交並網設備的識別號(型號),與可以作為驗證產品銷售的條件相同。
驗證測試驗證並網設備具有符合驗證測試標準的保護功能,性能和安全性。
工廠檢查工作初期進行,每年進行一次,以驗證質量控制標準是否允許持續生產符合驗證測試標準的產品。
符合驗證測試和工廠檢驗的產品將經過驗證註冊,並被公開通知(目前在JET主頁)。
驗證有效期為五年。但是,如果對網格互連碼(JEAC 9701,JEA)進行了修訂,有效期可能會縮短,必要時提前通知。
在驗證產品從製造工廠出貨之前,以下驗證標籤應在易於看到的地方應用於驗證產品。


JET或JHIA(日本燃燒機器檢查協會)
約140萬日圓
諮詢標章