驗證介紹

A A A

基本資料

為了保障家庭用小型分佈式發電系統的安全和平滑併網程序的主要目的,JET接受小型分佈式發電系統併網逆變器(功率調節器)的製造商,分銷商和進口商的應用(以下簡稱被稱為“並網設備”),並在進行驗證測試和工廠檢查後發出驗證
日本目前實證計畫的家用燃料電池系統,技術要求和測試方法之相關標準 由日本電機製造商協會(JEMA,Japan Electric Manufactures Association)負責訂定,目前亦已公布為日本工業標準(JIS)。 目前定置型燃料電池的系統架構與運作流程,由天然瓦斯、液化天然氣等燃料來源,透過燃料處理裝置轉變成乾淨的氫氣,再進入燃料電池組電能轉換及變頻器整流供電。氫燃料電池轉換發電所產生的熱能,則可以拿來作為家用熱水器,家用燃料電池系統其功能為熱電共生系統,即除了供應電力之外,亦將熱能回收作為提供沐浴熱水之用,整個系統包括燃料處理裝置(重組器)、燃料電池組、變流器(inverter)、熱回收裝置(熱交換器)及貯湯槽(熱水貯槽)等組件。有關燃料電池系統的測試驗證,JET負責的業務為系統中的變流器

類型

安規相關項目
聯合國永續發展目標
11永續城鄉
12責任消費及生產
13氣候行動

規範內容

編號 標準 內容
  1.  
JIS C 8800 指定適用於所有類型的燃料電池和磷酸燃料電池電力系統的術語
  1.  
JIS C 8826 電網互聯小型燃料電池電力系統功率調節器測試方法
  1.  
JIS C 8851 小型燃料電池電力系統和年度能源的11種模式能效測量方法
  1.  
JIS C 62282-3-1 固定燃料電池電源系統 - 安全
  1.  
JIS C 62282-3-2  固定式燃料電池電力系統試驗方法 - 性能
  1.  
JIS C 62282-3-3 固定燃料電池電源系統 - 安裝
  1.  
JIS C 62282-5 便攜式燃料電池電源 - 安全

適用產品

燃料電池變流器 Fuel cell converter
 

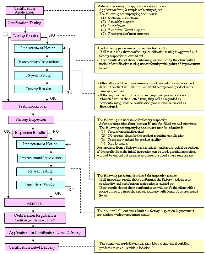
驗證申請流程

  1. 驗證申請

驗證申請要求申請人提交併網設備的識別號(型號),與可以作為驗證產品銷售的條件相同。

  1. 驗證測試

驗證併網設備具有符合驗證測試標準的保護功能,性能和安全性。

  1. 工廠檢查

工廠檢查工作初期進行,每年進行一次,以驗證質量控制標準是否允許持續生產符合驗證測試標準的產品。

  1. 驗證註冊

符合驗證測試和工廠檢驗的產品將經過驗證註冊,並被公開通知(目前在JET主頁)。

  1. 有效期

驗證有效期為五年。但是,如果對網格互連碼(JEAC 9701,JEA)進行了修訂,有效期可能會縮短,必要時提前通知。

  1. 驗證標籤

在驗證產品從製造工廠出貨之前,以下驗證標籤應在易於看到的地方應用於驗證產品。

申請所需文件

  1. 使用手冊
  2. 零組件組裝圖
  3. 零件清單
  4. 電路圖
  5. 主要構造圖

驗證單位

JET或JHIA(日本燃燒機器檢查協會)

驗證費用

約140萬日圓

諮詢標章

回 頂 部